This discussion has been locked.
You can no longer post new replies to this discussion. If you have a question you can start a new discussion

RED with single network cable

Ciao a tutti

I would like to use a Sophos RED with my Sophos XG Firewall to extend our network connectivity (for SAP connection) to a small office with an already functioning network.

Since I don't manage the remote network, I turned to the Transparent / Split mode (as described in "sophos xg firewall red technical training guide").

The staff that manages the network asks if it is possible to do something like the structure in the connection, reading the documentation I don't think it's possible so I ask people with direct knowledge of RED devices.

 

Thanks for any help.

 

Best Regards

Roberto Corti



This thread was automatically locked due to age.
Parents
  • Hi Roberto,

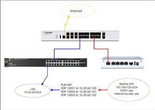
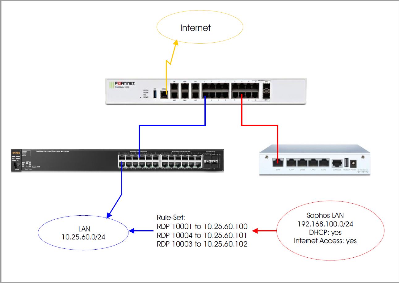
    The RED box always has to be in a two cable configuration for an "inside" and an "outside".

    However, there is an alternative where you don't have to put the RED as a part of the remote network but they could use it as a routing target.

    You place the RED in Standard/Unified mode attached the switch on its LAN port and they set up the switch to be a "client" to that RED boxes network. Then you plug the RED box in to somewhere were it can get a WAN connection to dial out. You then set up the switch (assuming it's a Layer 3 routed switch) to route anything destined for the Head Office networks to the RED box. Basically, like a virtual MPLS network.

    Happy to provide a diagram later today if needs be.

    Emile

  • Thanks Emile,

    this is the idea I like, I'm currently waiting a device then i can start testing.

    Thanks

    Roberto

Reply Children
No Data