Hello guys,
I' running a Sophos XG230.
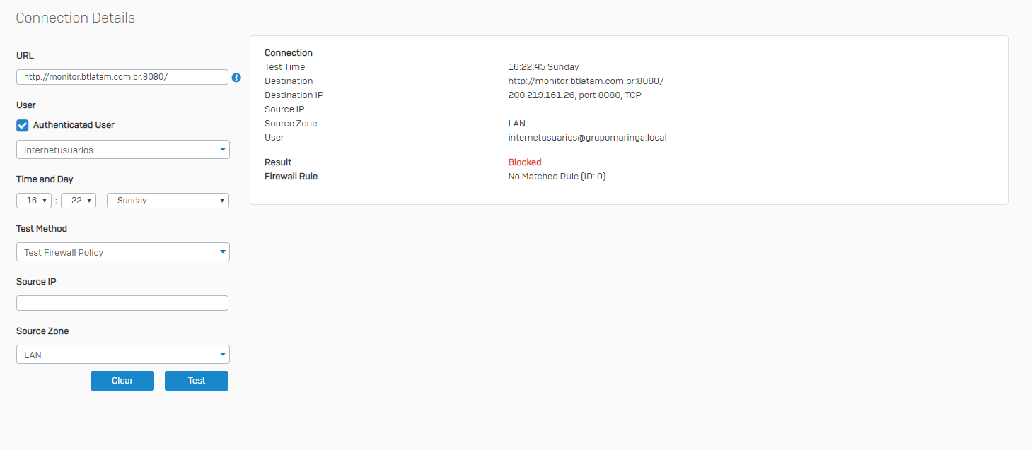
I can't access sites that run on port 8080. My firewall rule allows ANY services.
The stranger thing is that log files says its not blocked, but policy tester says so! [:S]
When i try to access a site on port 8080;
Any help?
I've been searching for hours on the forum and found nothing ... [*-)]
Thanks!
This thread was automatically locked due to age.


